网易企业邮箱来信分类——高效管理邮件的利器,提升办公效率
一、来信分类的重要性
在日常工作中,我们每天会收到大量的邮件,这些邮件来自不同的发件人、主题及内容也各不同。如果不进行邮件分类管理,收件箱容易变得杂乱无章,常常想找某个发件人的来往邮件时会耗费大量时间和精力。
来信分类可以让用户根据自己的需求设置不同的文件夹,对收到的邮件来进行分类管理。比如,可以设置一个 “A客户公司” 自定义文件夹,将与A客户公司相关的邮件自动归类到这个文件夹中,这样一来,用户可以清晰地了解自己的邮件情况,快速找到所需要查的文件夹,大大提高了查阅邮件的效率。
使用来信分类功能后,用户查找邮件的速度效率提升了80%。这对于业务繁忙的职场人士来说,该功能是一个非常实用的功能。它可以帮助用户更好地管理自己的邮箱,提高工作效率,让邮件管理更加一目了然。
二、设置来信分类的步骤
(一)登录网易邮箱网页端
打开PC端里的浏览器中输入该地址https://qy.163.com/login/,进入登录页面后,输入自己的邮箱地址和密码,并同意服务条款和隐私政策,即可成功登录。
(二)进入邮箱设置
邮箱首页找到设置按钮,位于页面的顶部,点击设置按钮——邮箱设置页面。在这个页面中,找到来信分类,除此之外,用户可以对邮箱的各种功能进行个性化的设置,提高自己的工作效率。

(三)进行来信分类设置
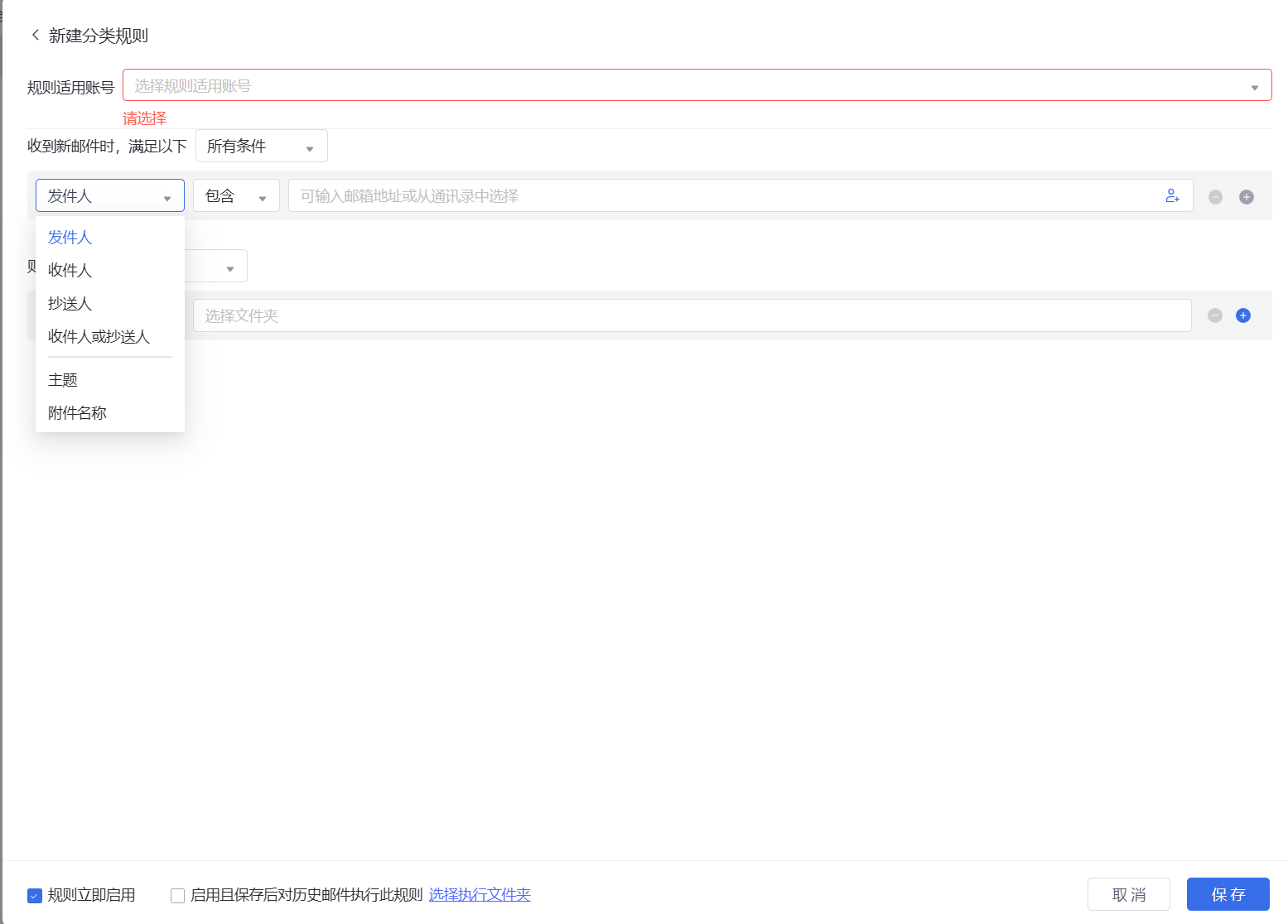
找到 “来信分类” 选项并点击。点击 “新建分类规则”,开始进行规则设置。在规则设置中,用户可以根据自己的需求设置发件人、收件人、抄送人、附件名称和主题包含等条件。同时,用户还可以选择符合条件后的执行操作,如转移至特定文件夹、标记为重要邮件等,并且支持启用且保存后对历史邮件执行此规则,通过这些详细的设置,用户可以实现对邮件的精准分类管理,提高工作效率。

三、来信分类的优点
(一)方便管理
来信分类可以对邮箱现有的和新收取到的邮件按规则进行分类放置,收到新邮件,系统都会根据用户设置的规则自动将其移动到指定文件夹中,让邮件管理更加有序。比如,将邮件标题包含 “多次登录失败导致被限制登录” 的邮件,自动分类到【登录异常锁定提醒】文件夹。这样一来,用户无需手动逐一筛选邮件,省了很多时间和精力。
(二)个性化设置
来信分类支持用户根据个人需求进行多种个性化设置。用户可以根据发件人、、收件人、抄送人、附件名称和主题、关键词等条件进行标记、移动、转发等操作,满足不同用户的个性化需求。
(三)提升效率
设置来信分类可以让用户快速找到所需邮件,也提高了工作效率。在平日工作中,我们常常会收到大量的邮件,如果没有分类规则,查找邮件可能需要花费点时间。而来信分类功能可以让用户根据自己的需求设置分类规则,将邮件自动归类到不同的文件夹中。便于用户需要查找邮件时,只需进入相应的文件夹即可快速找到所需邮件。
四、注意事项及建议
(一)分类规则执行与冲突调整
来信分类规则是按排列从下至上依次执行的,在设置分类规则时需要考虑到规则的先后顺序。如果设置的规则之间存在冲突,可能会导致邮件分类不准确。为了避免规则冲突,可以调整规则顺序,重要的规则优先执行。
网易企业邮箱来信分类,旗舰版配置最多可设置 300 条分类规则,尊享版配置最多可设置 1000 条分类规则。
(二)网页端设置的优点
建议用户在网易企业邮箱网页端设置来信分类规则,这样做有几方面好处。
第一,网页端设置方便后期查询。当用户需要查看或修改分类规则时,可以随时登录网页端进行操作,非常易用。
第二,在网页端设置的规则更加稳定,不会因为更换电脑设备而不显示。相比之下,电脑的客户端设置的规则在换电脑设备后可能会出现不显示的情况,对工作带来不便,同时电脑的客户端会同步于网页版设置的文件夹,邮件都会跟着自动归类好。
最后,在使用网易企业邮箱的来信分类功能时,用户需要注意分类规则的执行顺序和冲突调整,建议在网页端进行设置,方便后期查询,更好地发挥来信分类功能的优点,提高邮件管理效率。